Las ventajas de eliminar archivos repetidos todos sabemos que puede ser beneficioso, y no solo por el ahorro innegable es espacio en disco, que pude conllevar eliminar los ficheros repetidos ( sobre todo si son de gran tamaño como videos, archivos comprimidos , etc. ), sino por algunos otros condicionantes como pueden ser los siguientes:
- Liberar espacio de almacenamiento: Los archivos duplicados ocupan espacio innecesario en el disco duro del ordenador. Eliminarlos puede liberar una gran cantidad de espacio, lo que puede ser útil si su ordenador está empezando a quedarse sin espacio pues todos sabemos que parte del disco es reservado como espacio de swapping ( normalmente el doble de RAM) y también se necesita espacio para ficheros temporales, así que si se va justo es fácil que el ordenador vaya muy ralentizado.
- Mejorar el rendimiento del ordenador: Los archivos duplicados pueden ralentizar el rendimiento del ordenador, ya que el sistema operativo tiene que trabajar más para acceder a ellos. Eliminarlos puede ayudar a mejorar el rendimiento del ordenador, especialmente si tiene muchos archivos.
- Reducir el riesgo de pérdida de datos: Los archivos duplicados pueden ser una fuente de confusión y errores. Si eliminas uno de los duplicados, es posible que pierdas el archivo original sin saberlo. Eliminar todos los duplicados puede ayudar a reducir el riesgo de pérdida de datos.
Además de estas ventajas generales, eliminar archivos repetidos también puede tener beneficios específicos en función del tipo de archivos que se encuentren. Por ejemplo, eliminar archivos duplicados de imágenes puede ayudar a organizar tu biblioteca de fotos y a ahorrar espacio en su disco duro. Eliminar archivos duplicados de documentos puede ayudarle a encontrar la versión más reciente de un documento y a evitar perder trabajo.
Existen diferentes métodos para eliminar archivos repetidos en un ordenador. Puede hacerlo manualmente, utilizando una herramienta integrada en su sistema operativo o utilizando un programa de terceros especializado en la búsqueda y eliminación de archivos duplicados.
Si tiene muchos archivos repetidos, es recomendable utilizar un programa de terceros. Estos programas suelen ser más eficientes que los métodos manuales o integrados y pueden ofrecer funciones adicionales, como la posibilidad de comparar archivos por tamaño, fecha de creación o contenido.
ELIMINAR FICHEROS DESDE EL PROPIO SISTEMA OPERATIVO
Eliminar ficheros repetidos en Windows 11 se puede hacer de varias maneras, pero una opción común es utilizar la función de búsqueda para identificar y eliminar duplicados. Aquí tenemos algunos pasos generales que podemos seguir:
- Abra el Explorador de Archivos:
- Podemos hacer esto presionando la tecla de Windows + E o haciendo clic en el ícono del Explorador de Archivos en la barra de tareas.
- Navegue a la carpeta donde quiera buscar duplicados:
- Ingrese a la carpeta que contenga los archivos en la que desea buscar duplicados.
- Use la función de búsqueda:
- En la esquina superior derecha del Explorador de Archivos, hay un cuadro de búsqueda. Haga clic en él y escriba lo siguiente para buscar duplicados:
*.*. - Esto mostrará todos los archivos en la carpeta y sus subcarpetas.
- En la esquina superior derecha del Explorador de Archivos, hay un cuadro de búsqueda. Haga clic en él y escriba lo siguiente para buscar duplicados:
- Ordene los archivos por nombre o tamaño:
- Puede ordenar los archivos por nombre o tamaño para que sea más fácil identificar duplicados. Haga clic en el encabezado de la columna «Nombre» o «Tamaño» para ordenarlos.
- Revise y elimine los duplicados:
- Busque archivos con el mismo nombre o tamaño y revise si son realmente duplicados.
- Si encuentra duplicados, seleccione uno y presione la tecla Suprimir en su teclado para eliminarlo.
Tenga en cuenta que esta es una forma manual de eliminar duplicados y puede llevar tiempo si tiene muchos archivos, así que si quiere eliminar los ficheros lo mas optimo es usar una aplicación de terceros. Este método es más sencillo y rápido que el anterior, ya que la aplicación se encargará de buscar y eliminar los archivos duplicados por ti. Hay muchas aplicaciones de terceros disponibles, algunas gratuitas y otras de pago. Algunas de las más populares son:
- Duplicates Cleaner (gratuita)
- Anti-Twin (gratuita)
- Duplicate File Finder (gratuita)
- WinDirStat (gratuita)
- CCleaner (de pago)
- Auslogics Duplicate File Finder
Estos programas suelen tener funciones más avanzadas para identificar y manejar duplicados. Entre esta, hay dos opciones gratuitas : Anti-Twin y Duplicates Claner ( esta ultima con limitaciones) que vamos a ver a continuación.
Anti-Twin
La mejor manera de borrar archivos duplicados tal vez sea utilizando el programa Anti-Twin, que aunque lleva sin actualizarse desde 2012, funciona para las nuevas versiones de Windows. Puede descargarlo en esta página web, ya sea con instalador (with installer, quizas la forma mas standard de instalarlo sin complicaciones) o sin instalador (without installer) para poder llevarlo en cualquier sitio dentro de un USB.

Una vez descargue y lanze la aplicación, su funcionamiento es sencillo pues sólo tiene que seleccionar una carpeta base para realizar allí la búsqueda. También podrá añadir una segunda carpeta, con la opción de incluir todas o solo algunas subcarpetas si quieres, y puede decidir si comparar todos los archivos, sólo los que sean diferentes, o buscar copias de archivos concretos. Luego, tiene una sección en la que podrá elegir el método de comparación, que puede ser solo por el nombre o por el contenido que tienen los archivos.
Al comparar por contenido puede ser por sus bytes de información o por píxeles si buscas imágenes. Puede elegir ambos, y en cada uno tienes un índice de coincidencia mínima que ajustar por si quieres encontrar los que hayan sido ligeramente modificados.
Una vez lo haya configurado a su gusto, solo tiene que pulsar en Buscar archivos duplicados, y el programa empezará a buscar en las carpetas que le hayas dicho. Cuando termine de encontrar archivos, tendrá que elegir qué quieres hacer con los duplicados que encuentre. Tendrá varios métodos para seleccionarlos y moverlos de sitio, eliminarlos o conservarlos.

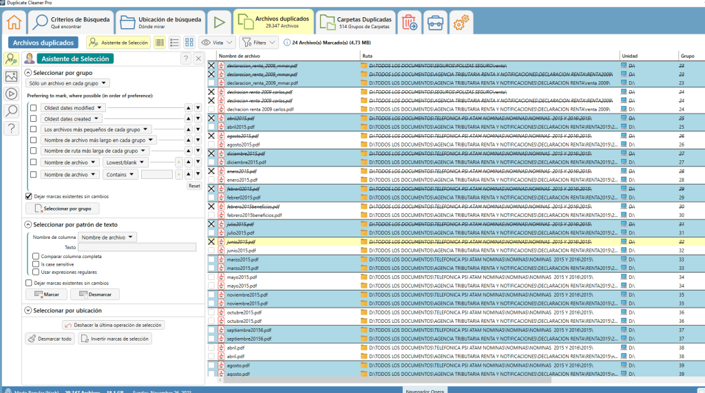
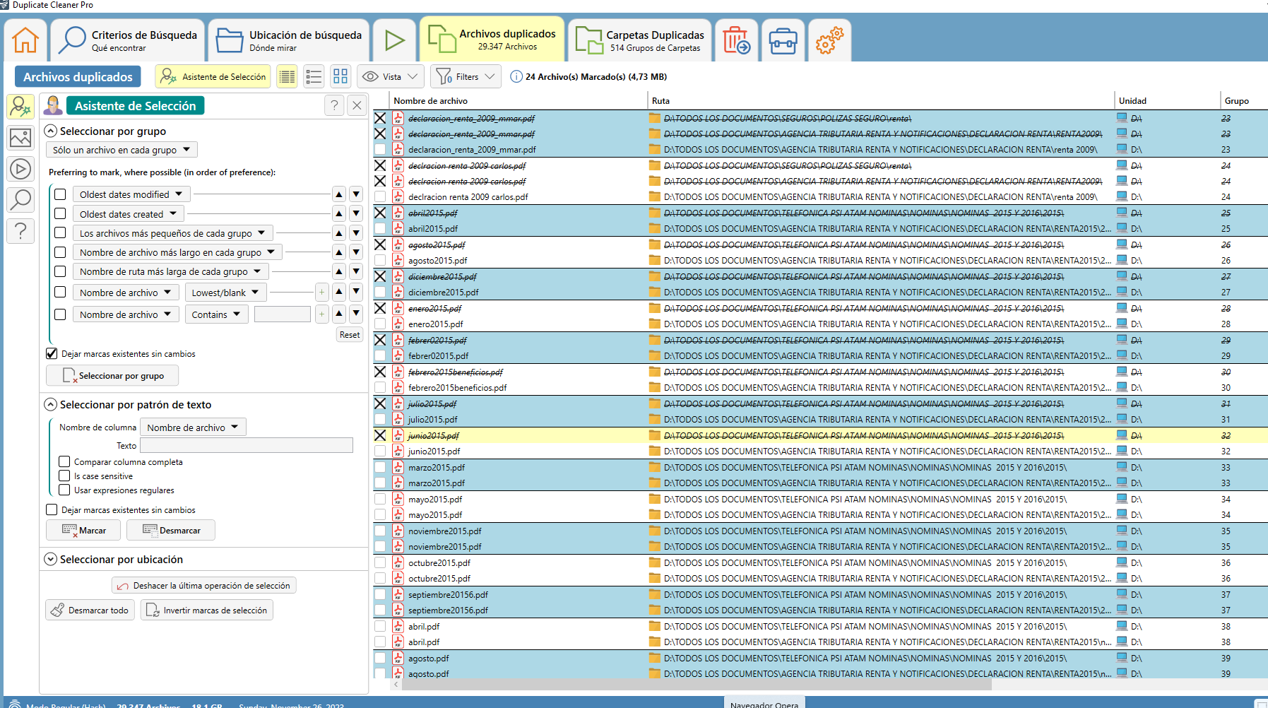
Duplicates Cleaner
La aplicación que puede encontrar directamente en la Microsoft Store, la tienda de aplicaciones nativa de Windows 11 ( o en su sitio web : https://www.duplicatecleaner.com/) . Es una herramienta gratis con funciones premium, pero que en su modo gratis ya tiene suficiente para hacer estas búsquedas, aunque sus tipos pueden ser un poco limitados ofrece varias herramientas en las pestañas superiores, algunas gratis y otras de la versión de pago. La versión de pago cuesta 6,99 euros de pago único.

Estas son las opciones que puede usar gratuitamente sin tener que pagar:
- Escaneo de ficheros de imágenes.
- Escaneo de cortes de audio de múltiples formatos.
- Escaneo de todo tipos de ficheros de vídeo.
- Exploración de documentos.
- Exploración de la biblioteca local.
La forma de usar la aplicación es sencilla. Primero tiene que elegir la opción que quieres usar, y luego añadir la carpeta donde vas a buscar duplicados. Una vez la elija, pulse en Escanear carpetas seleccionadas, y el programa se pondrá a funcionar. Cuando termine verá los archivos duplicados que ha encontrado, y tendrá las opciones para eliminarlos o guardarlos.

Consejos para eliminar archivos duplicados
- Si tiene muchos archivos duplicados, es recomendable que escanee las carpetas más grandes primero.
- Puede usar filtros para limitar la búsqueda de archivos duplicados. Por ejemplo, puede buscar solo archivos de un tamaño determinado o archivos creados en una fecha determinada.
- Si no está seguro de qué archivos eliminar, puede moverlos a una carpeta temporal antes de eliminarlos.




Debe estar conectado para enviar un comentario.